hp Reliable Transaction Router

hp Reliable Transaction Router

Installation Guide

Order Number: AA-Q88DG-TE


February 2003

This guide describes how to install Reliable Transaction Router for all operating systems on which RTR is supported.

Revision/Update Information: This manual supersedes the Reliable Transaction Router Installation Guide, Version 4.1.

Software Version: Reliable Transaction Router Version 4.2

Hewlett-Packard Company
Palo Alto, California


© 2003 Hewlett-Packard Development Company, L.P.

Microsoft, MS-DOS, Windows, and Windows NT are US registered trademarks of Microsoft Corporation.

Intel is a US registered trademark of Intel Corporation.

UNIX is a registered trademark of The Open Group.

Confidential computer software. Valid license from HP and/or its subsidiaries required for possession, use, or copying. Consistent with FAR 12.211 and 12.212, Commercial Computer Software, Computer Software Documentation, and Technical Data for Commercial Items are licensed to the U.S. Government under vendor's commercial license.

Neither HP nor any of its subsidiaries shall be liable for technical or editorial errors or omissions contained herein. The information in this document is provided "as is" without warranty of any kind and is subject to change without notice. The warranties for HP products are set forth in the express limited warranty statements accompanying such products. Nothing herein should be construed as constituting an additional warranty.

Contents Index


Preface

This guide explains how to install HP Reliable Transaction Router (RTR) on supported platforms. If you are installing RTR on only one platform, you need only read the sections that apply to that platform.

Keep this guide with your distribution kit. You may need it to install maintenance updates or to reinstall RTR for some other reason.

Structure of this Document

This guide contains the following chapters and appendixes:

Related Documentation

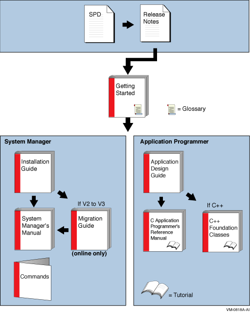
Table 1 describes RTR documents and groups them by audience.

Table 1 RTR Documents
Document Content
For all users:  
Reliable Transaction Router Release Notes 1 Describes new features, changes, and known restrictions for RTR.
Reliable Transaction Router Getting Started Provides an overview of RTR technology and solutions, and includes the glossary that defines all RTR terms.
Reliable Transaction Router Commands A pocket-sized handbook that lists all RTR commands, their qualifiers and defaults.
Reliable Transaction Router Software Product Description Describes product features.
For the system manager:  
Reliable Transaction Router Installation Guide Describes how to install RTR on all supported platforms.
Reliable Transaction Router System Manager's Manual Describes how to configure, manage, and monitor RTR.
Reliable Transaction Router Migration Guide 2 Explains how to migrate from RTR Version 2 to RTR Version 3 or 4 (OpenVMS only).
   
For the application programmer:  
Reliable Transaction Router Application Design Guide Describes how to design application programs for use with RTR, with both C++ and C interfaces.
Reliable Transaction Router C++ Foundation Classes Describes the object-oriented C++ interface that can be used to implement RTR object-oriented applications.
Reliable Transaction Router C Application Programmer's Reference Manual Explains how to design and code RTR applications using the C programming language and the RTR C API. Contains full descriptions of the basic RTR API calls.


1Distributed on software kit.
2Softcopy only.

You can find additional information about RTR, including the Software Product Descriptions, on the RTR website found through http://www.hp.com links to middleware products or at http:://www.hp.com/go/rtr.

Conventions

Table 2 describes the conventions used in this guide.

Table 2 Conventions Used in this Guide
Convention Meaning
# A number sign (#) is the default superuser prompt.
% A percent sign (%) is the default user prompt for many UNIX systems.
$ A dollar sign ($) is the default user prompt for OpenVMS systems.
[Return] In examples, a boxed symbol indicates that you must press the named key on the keyboard.
Ctrl/C This symbol indicates that you must press the Ctrl key while you simultaneously press another key (in this case, C).
user input In interactive examples, this typeface indicates input entered by the user.
filesystem In text, this typeface indicates the exact name of a command, routine, partition, pathname, directory, or file. This typeface is also used in interactive examples and other screen displays.
UPPERCASE
lowercase
The UNIX operating system differentiates between lowercase and uppercase characters. Examples, syntax descriptions, function definitions, and literal strings that appear in text must be typed exactly as shown. Commands typed to the RTR CLI are not case sensitive unless enclosed in quotation marks.
[y] In a prompt, square brackets indicate that the enclosed item is the default response. For example, [y] means the default response is Yes.

Reading Path

The reading path to follow when using the Reliable Transaction Router information set is shown in Figure 1.

Figure 1 RTR Reading Path



Chapter 1
Quick Installation

This chapter gives brief instructions for installing Reliable Transaction Router on the following platforms:

User-Changed Monitor Files

If you have changed any RTR monitor (*.mon) files, you must rename them or they will be overwritten during installation. To avoid this, always work from renamed copies of RTR monitor files when making local modifications.

1.1 Installing RTR for OpenVMS

Your Reliable Transaction Router for OpenVMS kit is supplied on CD-ROM. After installation, the Release Notes are located in the directory SYS$COMMON:[SYSHLP] ; you are advised to read the Release Notes before using RTR.

1.1.1 Disk and Time Requirements

The installation of the RTR base product requires about 53000 blocks during installation, and about 36000 blocks after installation is done. The installation takes less than five minutes to complete. For more detailed instructions, see Chapter 3.

1.1.2 Installation Procedure

  1. If RTR is already installed on your system, see Section B.1, Uninstalling on OpenVMS, for information on uninstalling RTR and removing related processes.

    Retaining the RTR V2 Help File

    If you plan to keep the RTR V2 help file in addition to the help file for the current release, see Chapter 3 for instructions.
  2. Log on to the System Manager's account.
  3. Define the logical name for the location of the software kit, for example:


    $ DEFINE PCSI$SOURCE DISK1:[KITS] 
    

  4. Check disk space and system parameters GBLPAGES and GBLSECTIONS.
  5. Start the installation with the following command:


    $ PRODUCT INSTALL RTR 
    

1.1.3 Sample OpenVMS Installation

This sample installation includes running the IVP.


$ product install rtr 
 
The following product has been selected: 
    DEC AXPVMS RTR V4.2-320               Layered Product 
 
Do you want to continue? [YES] y 
 
Configuration phase starting ... 
 
You will be asked to choose options, if any, for each 
selected product and for 
any products that may be installed to satisfy software 
dependency requirements. 
 
DEC AXPVMS RTR V4.2-320: Reliable Transaction Router for OpenVMS 
 
  Copyright 1994, 2003 Hewlett-Packard Development Company, L.P. 
 
Do you want the defaults for all options? [YES] n 
 
    Have all RTR processes on the system been stopped? [YES] y 
    Run installation verification procedure [NO] y 
    DECnet users: Have you read the Release Note regarding 
    minimum version? 
    [YES] y 
    Do you want the V2 programming kit Installed? [NO] yes 
 
Do you want to review the options? [NO] y 
 
DEC AXPVMS RTR V42-320: Reliable Transaction Router for OpenVMS 
    Have all RTR processes on the system been stopped?: YES 
    Run installation verification procedure: YES 
    DECnet users: Have you read the Release Note regarding 
    minimum version?: YES 
    Do you want the V2 programming kit Installed ?: YES 
 
Are you satisified with these options? [YES] 
 
Execution phase starting ... 
 
The following product will be installed to destination: 
    DEC AXPVMS RTR V4.2-320  
   <logical for SYS$COMMON> 
 
Portion done: 0% 
...10% 
...20% 
...30% 
...40% 
...50% 
...60% 
...70% 
...80% 
...90% 
...100% 
 
The following product has been installed: 
    DEC AXPVMS RTR V4.2-320                Layered Product 
 
%PCSI-I-IVPEXECUTE, executing test procedure for DEC AXPVMS RTR V4.2-320 ... 
%PCSI-I-IVPSUCCESS, test procedure completed successfully 
 
DEC AXPVMS RTR V4.2-320: Reliable Transaction Router for OpenVMS 
 
    Insert the following lines in SYS$MANAGER:SYSTARTUP_VMS.COM: 
        @sys$startup:rtr$startup.com 
    Insert the following lines in SYS$MANAGER:SYSHUTDWN.COM: 
        @sys$manager:rtr$shutdown 
 
 See the Release Notes and documentation for use of the optional 
 rtr$startup.com P1 parameter. (1)
$ 

  1. For information on the optional preferred protocol (P1) parameter, see Section 3.3.1.1.

For additional information, see Chapter 3, Full Installation on OpenVMS .

1.2 Installing RTR for Tru64 UNIX

Your Reliable Transaction Router for Tru64 UNIX kit is supplied on CD-ROM. After installation, the Release Notes are located in the directory /usr/opt/RTR420/hlp; you are advised to read the Release Notes before using RTR.

User-Changed Monitor Files

If you have changed any RTR monitor (*.mon) files, you must rename them or they will be over-written during installation. To avoid this, always work from renamed copies of RTR monitor files when making local modifications.

TruCluster Restrictions

To install RTR on a TruCluster, see the description in Section 4.2.1.

1.2.1 Disk and Time Requirements

The installation requires about 23 MB (megabytes), 5.6 MB for the /rtr area, and 2 MB for the RTR journal. The installation procedure takes about two minutes to complete.

1.2.2 Installation Procedure

  1. Log in as user root or su to root .
  2. Use the setld utility to check if you have a version of RTR already installed:


    # setld -i | grep RTR 
    

  3. If RTR is already installed on your system, see Section B.3, Uninstalling on Tru64 UNIX, for information on uninstalling RTR and removing related processes.
  4. Install from the directory (disk or CD-ROM) where the kit is located, for example:


    # setld -l /cdrom/rtr4xx/kit 
    

    Where "xx" is the version number, for example, rtr420 .

  5. Answer "1" and "y" to the questions from setld .
  6. To run the IVP (Installation Verification Procedure) use the following command:

    Caution

    Do not run the IVP program on a production system, as it may alter the RTR journal or interrupt processing of transactions. You will be prompted to abort the IVP before it can do any damage. Consider your situation carefully before running the IVP.


    # setld -v RTRBASE4xx 
    

    Where "xx" is the kit number, for example, RTRBASE420 .
    Note that the Installation Verification Procedure requires a working C language compiler to run.

Requirements for Application Permissions

If the RTR executable is modified after installation to no longer be suid root or the mode of the /rtr directory is changed, an application process (for example a client) can encounter a fatal error (Unable to locate a socket) when the client process finds it cannot create an rtr_ipc_sock_* file for the process ID (pid) in the /rtr directory.

To avoid this, ensure that application processes run with user and group IDs that have access permission to create and remove files in this directory.

1.2.3 Sample Tru64 UNIX Installation


 
# setld -l RTRBASE420 
 
  Copyright 1994, 2003 Hewlett-Packard Development Company, L.P. 
 
  Confidential computer software. Valid license from HP and/or its 
  subsidiaries required for possession, use or copying. Consistent 
  with FAR 12.211 and 12.212, Commercial Computer Software, Computer 
  Software Documentation, and Technical Data for Commercial Items 
  are licensed to the U.S. Government under vendor's standard 
  commercial license. 
 
 
The subsets listed below are optional: 
 
     There may be more optional subsets than can be presented on a 
     single 
     screen. If this is the case, you can choose subsets screen by 
     screen 
     or all at once on the last screen. All of the choices you make 
     will 
     be collected for your confirmation before any subsets are 
     installed. 
  
     1) RTR API & Management Utility 
 
Or you may choose one of the following options: 
 
     2) ALL of the above 
     3) CANCEL selections and redisplay menus 
     4) EXIT without installing any subsets 
 
Estimated free diskspace(MB) in root:67.7 usr:198.8 
 
Press RETURN to display the next screen. 
 
 
 
Enter your choices or press RETURN to redisplay menus. 
 
Choices (for example, 1 2 4-6): 1 
 
You are installing the following optional subsets: 
 
        RTR API & Management Utility                                           
 
Estimated free diskspace(MB) in root:67.7 usr:177.9 
 
Is this correct? (y/n): y 
 
Checking file system space required to install selected subsets: 
 
File system space checked OK. 
 
1 subsets will be installed. 
 
Loading subset 1 of 1 ... 
 
  Reliable Transaction Router V4.2 for Tru64 UNIX 
 
  Installation started at Wed Apr 10 16:08:17 EDT 2002. 
 
  Installation proceeds automatically, and should complete in 
  approximately 
  1 minute. 
 
 
RTR API & Management Utility 
   Copying from . (disk) 
        Working....Wed Apr 10 16:08:29 EDT 2002 
   Verifying 
 
1 of 1 subsets installed successfully. 
reusing existing /usr/doc/rtr directory 
/usr/doc/rtr//rtr_relnotes.txt: File exists 
/usr/doc/rtr//rtr_relnotes.ps: File exists 
mkdir: cannot create /var/opt/rtrjnl. 
/var/opt/rtrjnl: File exists 
 
Configuring "RTR API & Management Utility" (RTRBASE420) 
 
  directory /var/run/rtr created 
 
 
  reusing existing /rtr directory 
 
  Copyright 1994, 2003 Hewlett-Packard Development Company, L.P. 
 
  Confidential computer software. Valid license from HP and/or its 
  subsidiaries required for possession, use or copying. Consistent 
  with FAR 12.211 and 12.212, Commercial Computer Software, 
  Computer 
  Software Documentation, and Technical Data for Commercial Items 
  are licensed to the U.S. Government under vendor's standard 
  commercial license. 
 
  Reliable Transaction Router V4.2 for Tru64 UNIX 
 
  Installation completed at Wed Apr 10 16:09:31 EDT 2002. 
 
  You can run the Installation Verification Procedure using this 
  command: 
                   setld -v RTRBASE420 
 
 
  Release Notes are available in: /usr/opt/RTR420/hlp/rtr_relnotes.* 
# 
 

1.2.4 Sample IVP Output


 
# setld -v RTRBASE420 
RTR API & Management Utility (RTRBASE420) 
 
  Copyright 1994, 2003 Hewlett-Packard Development Company, L.P. 
 
  Confidential computer software. Valid license from HP and/or its 
  subsidiaries required for possession, use or copying. Consistent 
  with FAR 12.211 and 12.212, Commercial Computer Software, Computer 
  Software Documentation, and Technical Data for Commercial Items 
  are licensed to the U.S. Government under vendor's standard 
  commercial license. 
 
  Starting     Reliable Transaction Router V4.2  for Tru64 UNIX 
  Installation Verification Procedure 
WARNING: This is not a first time install. 
WARNING: Please ensure that you have terminated *all* existing 
WARNING: rtr processes and rtr applications before continuing. 
 
Rtr will find and reuse any existing rtr journal files in the 
top level rtrjnl directory on each suitable filesystem, and will 
reuse any existing shared memory segment associated with 
/rtr/RTRENVPS 
Normally this is intended and should not cause any problems. 
 
WARNING: Any existing journal will be used and modified, 
otherwise 
WARNING: a new journal will be created on the default filesystem. 
WARNING: Facilities RTR_IVP_FACILITY and RTR$DEFAULT_FACILITY 
will be created. 
WARNING: Result may be affected by size and contents of any 
existing journal. 
WARNING: The sample client and server do not necessarily complete 
if they 
WARNING: encounter previously journalled transactions for their 
facilities. 
 
Would you like to abort the IVP? (y/n) 
n 
IVP continuing ... 
 
 
  keeping any existing log file settings (RTR_DBG not set) 
  starting RTR . . . 
  creating a journal, if not already created  . . . 
  creating test facility . . . 
  stopping RTR. 
 
  [OPTIONAL] attempting to compile and link rtr test applications . . . 
 
  If this system is not configured with an application development 
  environment, or the platform does not support threads, then some 
  messages about application compilation not succeeding are normal. 
 
  multithreaded server rtr application compiled 
  single-threaded client rtr application compiled 
  applications rtrreq and rtrsrv available 
  starting rtr and creating default facility 
%RTR-I-NOLOGSET, logging not set 
%RTR-S-RTRSTART, RTR started on node nodea in group "root" 
%RTR-S-RTRSTOP, RTR stopped on node nodea in group "root" 
 
  Copyright 1994, 2003 Hewlett-Packard Development Company, L.P. 
 
      Reliable Transaction Router V4.2  for Tru64 UNIX 
 
  Installation Verification Procedure successful 
 
 


Next Contents Index