hp Reliable Transaction Router

hp Reliable Transaction Router

C++ Foundation Classes

Order Number: AA-RLE0B-TE


February 2003

This manual provides detailed information on the C++ object-oriented application programmer's interface for HP Reliable Transaction Router.

Revision/Update Information: This manual supersedes the Reliable Transaction Router C++ Foundation Classes manual for Version 4.0.

Software Version: Reliable Transaction Router Version 4.2

Hewlett-Packard Company
Palo Alto, California


© 2003 Hewlett-Packard Development Company, L.P.

Microsoft, MS-DOS, Windows, and Windows NT are US registered trademarks of Microsoft Corporation. Intel is a US registered trademark of Intel Corporation. UNIX is a registered trademark of The Open Group.

Confidential computer software. Valid license from HP and/or its subsidiaries required for possession, use, or copying. Consistent with FAR 12.211 and 12.212, Commercial Computer Software, Computer Software Documentation, and Technical Data for Commercial Items are licensed to the U.S. Government under vendor's commercial license.

Neither HP nor any of its subsidiaries shall be liable for technical or editorial errors or omissions contained herein. The information in this document is provided "as is" without warranty of any kind and is subject to change without notice. The warranties for HP products are set forth in the express limited warranty statements accompanying such products. Nothing herein should be construed as constituting an additional warranty.

Contents Index


Preface

Purpose of this Manual

This document describes the C++ interface for Reliable Transaction Router (RTR) in which RTR concepts are represented as individual classes. The flexibility and extensibility of these classes enable existing as well as new applications to use features that were otherwise unavailable. This application programming interface (API) is backward-compatible with existing RTR applications.

Programming Requirements

Programs using the C++ API require the following files:

NT platform:
File Description
rtrapi.h Header file defining RTR classes
rtrapicpp.lib Library file that applications link against to make use of the RTRAPI
rtrapicpp.dll Library used by all RTR applications using RTR V4.0

UNIX platforms:
File Description
rtrapi.h Header file defining RTR classes
rtrapicpp.so File used by all RTR applications using RTR V3.2 or later

OpenVMS platforms:
File Description
rtrapi.h Header file defining RTR classes
rtrapicpp_shr.exe File used by all RTR applications using RTR V3.2 or later

Document Structure

Related Documentation

Table 1 describes RTR documents and groups them by audience.

Table 1 RTR Documents
Document Content
For all users:  
Reliable Transaction Router Release Notes 1 Describes new features, changes, and known restrictions for RTR.
Reliable Transaction Router Getting Started Provides an overview of RTR technology and solutions, and includes the glossary that defines all RTR terms.
Reliable Transaction Router Commands A pocket-sized handbook that lists all RTR commands, their qualifiers and defaults.
Reliable Transaction Router Software Product Description Describes product features.
For the system manager:  
Reliable Transaction Router Installation Guide Describes how to install RTR on all supported platforms.
Reliable Transaction Router System Manager's Manual Describes how to configure, manage, and monitor RTR.
Reliable Transaction Router Migration Guide 2 Explains how to migrate from RTR Version 2 to RTR Version 3 or 4 (OpenVMS only).
   
For the application programmer:  
Reliable Transaction Router Application Design Guide Describes how to design application programs for use with RTR, with both C++ and C interfaces.
Reliable Transaction Router C++ Foundation Classes Describes the object-oriented C++ interface that can be used to implement RTR object-oriented applications.
Reliable Transaction Router C Application Programmer's Reference Manual Explains how to design and code RTR applications using the C programming language and the RTR C API. Contains full descriptions of the basic RTR API calls.


1Distributed on software kit.
2Softcopy only.

You can find additional information about RTR, including the Software Product Descriptions, on the RTR website found through http://www.hp.com links to middleware products or at http:://www.hp.com/go/rtr.

Conventions

The following conventions have been adopted in this manual:

The typographic conventions used in this manual are the following:
Convention Description
Code Example Programming examples and user input are shown in a monospaced font.
Parameter Parameters you can change are shown in italics. Italics are also used for titles of manuals.
FE RTR Frontend
TR RTR Router
BE RTR Backend

Reading Path

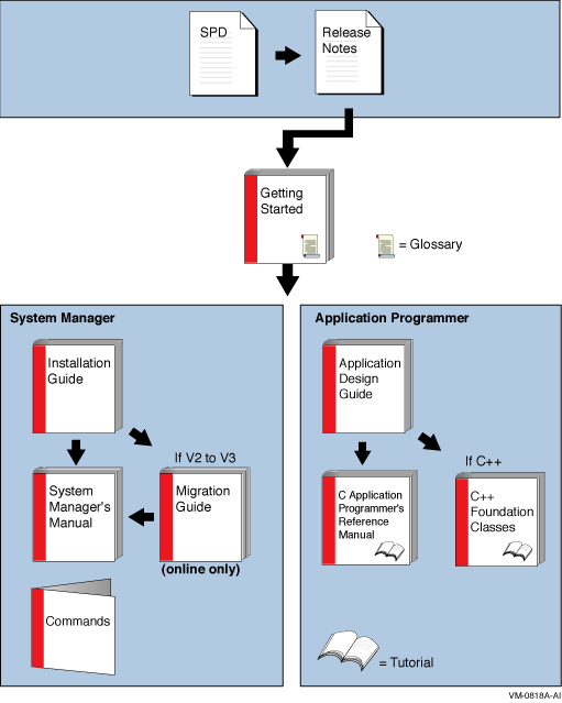
The reading path to follow when using the Reliable Transaction Router information set is shown in Figure 1.

Figure 1 RTR Reading Path



Chapter 1
C++ API Concepts

This chapter provides an overview of the RTR C++ foundation classes and describes concepts that apply to application development using this application programming interface (API). It includes conceptual descriptions of client and server interaction and application processing. Detailed information is provided on each class and its associated methods in later chapters of this manual. For code examples and implementation information, see the Design and Implementation chapter of this manual.

1.1 Overview

The C++ foundation classes enable you to implement new RTR client and server applications, or to integrate specific classes into existing applications to add additional functionality.

RTR concepts have been mapped to and implemented by the set of foundation classes for handling system management and the needs of business applications.

Figure 1-1 shows the C++ foundation classes. Management classes represent RTR, facilities, partitions, and key segments (part of the partitioning classes in Figure 1-1 whereas application classes represent transactions, data, messages and events.

The primary application classes include client classes, server classes, and data classes that are common to both client and server classes. There are also server and client transaction property classes.

You use management classes to implement applications that can help manage RTR. You use application classes to implement client and server applications. However, client and server applications can also use the management classes to dynamically set up RTR facilities and partitions.

Figure 1-1 C++ Foundation Classes


Facility, partition, and transaction property classes include methods that provide access to facilities, partitions, and transactions. These classes enable a program to obtain additional information on a facility, partition, or a transaction. Transaction property classes are useful for transaction recovery and for obtaining and setting transaction states.

Property classes work with other foundation classes in new applications; they can also be used independently in legacy RTR applications. They do this by using information that existing RTR applications already have, including transaction IDs (tids), facility names, and partition names.

1.2 Application Classes

RTR C++ foundation application classes include:

(Client and server transaction property classes are included within the client application classes and server application classes, respectively.)

To use RTR application classes, it is useful to understand RTR concepts necessary for implementing application solutions with the C++ API, C++ API- specific information, and object-oriented concepts.

Figure 1-2 illustrates the client and server classes and the paths through which they typically communicate. (There are design alternatives to the illustrated path.) TransactionController objects control transactions. Communication between client and server applications is through messages and events sent and received by the RTR application. Data objects (instances of data classes) carry these messages and events between RTR clients and servers.

Figure 1-2 C++ API Classes


The principal application classes are the transaction controller classes and data classes. A transaction controller object manages a transaction. The RTRData-derived data object is the common means through which client and server applications interact. A message handler encapsulates the data. Most events are not related to transactions. A message is sent from a client to a server or a server to a client (1-to-1). An event can go from one client or server to many clients and servers.

1.2.1 Transaction Classes

In RTR, a transaction is a logical grouping of messages.

A transaction is controlled by a TransactionController object. The client transaction controller class (RTRClientTransactionController) creates single instances of a transaction. The server transaction controller class (RTRServerTransactionController) manages single instances of a transaction.

A transaction controller object:

Typically, a transaction controller object processes multiple consecutive transactions, but there is at most one active transaction in a transaction controller object at any one time.

A transaction controller:

1.2.2 Data Classes

Applications use data objects to carry data between RTR clients and servers. Thus, the data classes are common to both client and server applications. RTRData is the base class from which four kinds of data are derived:

The class factory, RTRClassFactory, creates instances of data classes based on the content of a transaction controller Receive call for a message or event.

Communication between client and server applications is through messages and events. Data objects contain these messages and events sent and received by RTR clients and servers.

Figure 1-3 illustrates the data classes and their relationships to the RTRData base class and a memory buffer. For example, the base class of RTRStream is RTRData and the base class of RTRApplicationMessage is RTRStream.

Figure 1-3 Data Classes


An application wanting to send or receive data specifies an RTRData object. The mechanism for sending and receiving is different as follows:

After a successful call to the Receive method, the RTRData pointer contains one of the following kinds of objects:

The RTRClassFactory class creates the above data objects. Based on the type of message contained on the transaction controller Receive call the class factory creates an instance of the appropriate data class. The class factory also enables you to customize the behavior of data object creation. An application may derive its own RTRClassFactory class and register it with the transaction controller. In this case, the transaction controller calls the application's class factory to create the data object.

Dispatch Methods and Handlers

Since all Data classes are derived from RTRData, an application can treat the data polymorphically, especially when receiving data on the server.

For example:


ServerTransactionController ServerTransactionController; 
RTRData *pDataBeingReceived = NULL; 
while (true) 
{ 
// Receive some data 
ServerTransactionController.Receive(&pDataBeingReceived); 
// No need to determine what we received. 
// Just call Dispatch() 
pDataBeingReceived->Dispatch(); 
} 

The RTRData class has a pure virtual method named Dispatch(). This means that all classes derived from RTRData provide an implementation of Dispatch(). This implementation of Dispatch, which is provided by the derived class, determines the exact message or event number that it contains and calls the appropriate method in the handler.

The message and event handler classes are:

An application may derive its own class from any or all of these handlers to provide its own custom handling of the specific messages and events.

1.2.3 Messages

Data objects carry messages between clients and servers. These messages are of two types:

1.2.4 Events

Data objects carry events between clients and servers. These events are of two types:

Application events can be transmitted only within the RTR facility in which they are defined. Application events cannot be sent between facilities or outside RTR.

1.2.5 Client and Server Interaction

For client and server applications to work together, you create a
ClientTransactionController in the client application and a
ServerTransactionController in the server application. These transaction objects communicate by using objects derived from the RTRData class.

RTR applications need to define an application-level protocol to pass data between client and server. From the point of view of a client or server application, the application protocol is just data. The data object encapsulates the application protocol as shown in Figure 1-4. In this example, a protocol is defined for sending data between a client and server application that processes book orders, as in the book ordering sample application. This data protocol includes fields for ISBN number, book-price, book-name, and author. These fields are contained in a buffer in an RTRData object.

The data protocol is encapsulated in a user-defined ApplicationProtocol class. The ApplicationProtocol class is an (derives from) RTRApplicationMessage, which is an (derives from) RTRStream, which is an (derives from) RTRData object that contains the application protocol in its buffer.

Figure 1-4 RTRData Encapsulation


The data classes are used by both client and server RTR applications. When applications want to send or receive data, they specify an RTRData-derived object.

Figure 1-5 illustrates client/server deployment and interaction. The numbered steps represent client logic within the client application and server logic within the server application. For a more detailed description of transactional messaging, see the RTR Application Design Guide.

Figure 1-5 Client/Server Interaction


An RTR transaction processing system consists of separate client applications and server applications. This example demonstrates a client sending a message to the server and the server responding, but the server calls the first Receive. The logical interaction between client and server is as follows:

  1. Call Receive from an RTRServerTransactionController object to obtain an RTRApplicationMessage object from the client. (The server first creates an RTRServerTransactionController object and then calls Receive.)
  2. Create a transaction in the RTRClientTransactionController object by calling StartTransaction.
  3. Create an RTRApplicationMessage object (or one derived from RTRApplicationMessage).
  4. Send the RTRApplicationMessage object to the server and wait for a message from the server by calling SendApplicationMessage.
  5. Process the data in the server application.
  6. Send an RTRApplicationMessage object from the server back to the client by calling SendApplicationMessage.

For more information on client and server messaging, see the RTR Application Design Guide.


Next Contents Index